Having the possibility to access the UV Layers and Using them for being able to make fast and precise projections without needing to modify the main UV Layout
Justification
usually i use to do a fast UV Layout which handle an high txd and take me little time.
While i make a second UV Layout by adjusting the UVs in a way to work with trims or seamless textures or for other specific use case,
like placing a pattern all along a specific UV strip, that can be annoying adjusting it in 3d or in the main UV Layout.
Implementation Details
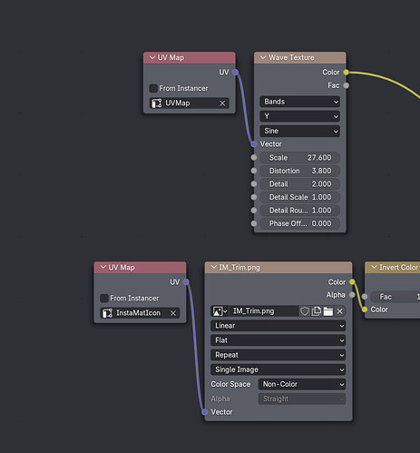
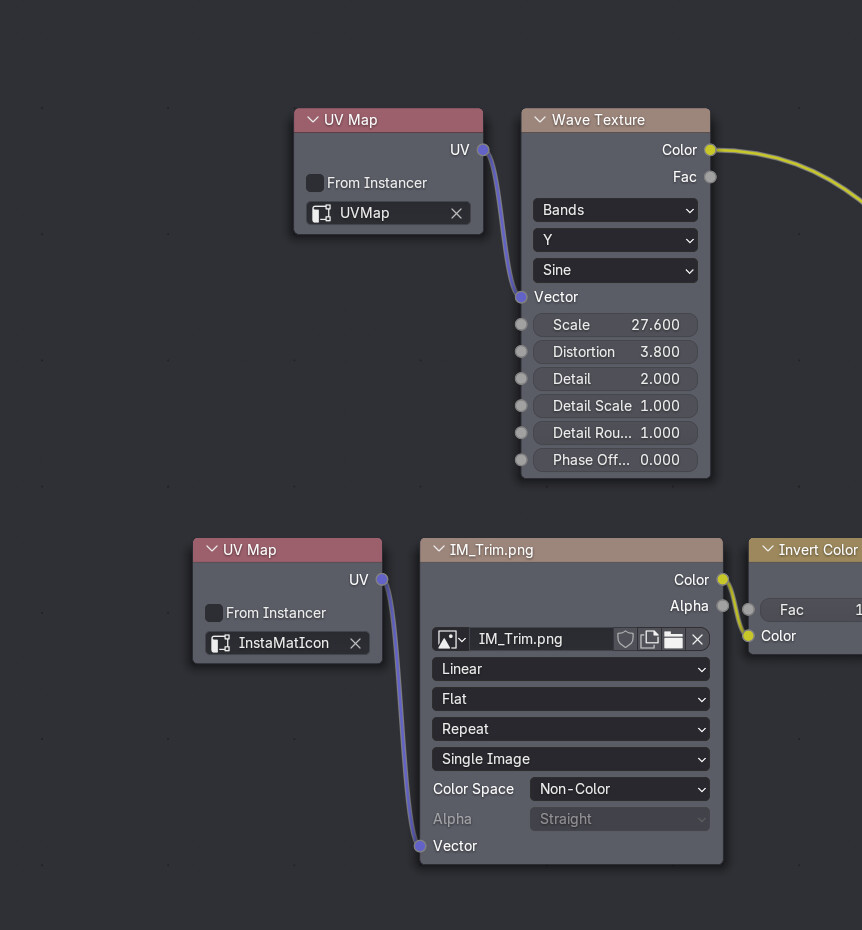
- having the access to the multiple uv layers of a mesh trough the Mesh UV node (with a menu or whatever it’s better) and being able to use them to project a texture or a material trough that chosen uv
- while for the layering project it should be in the projection tab, when you select uv as projection, it should appear a menu where to chose the desired uv layer, so you can use the uv layer you want in for projecting a trim texture, etc…
Reference
blender Reference:
UV layers:

Projections:
Result:
UV Layer 1 (for the bands):
UV Layer 2 (for the Icons)
Main UV Layer (where i’m going to bake and export the result)






